What's new in PitStop Server
Distributing along path
Released in PitStop 26.03 on March 24, 2026
See release notes
PitStop 26.03 introduces a new "Distribute along path" Action, allowing objects to be distributed precisely along irregular shapes instead of being limited to page‑based distribution. A common example is placing grommets evenly along a banner contour.
Variables in dropdowns
Released in PitStop 26.03 on March 24, 2026
See release notes
PitStop 26.03 extends support for variables in dropdowns to Preflight Profiles, allowing checks to be configured dynamically for greater flexibility in automated workflows.
Detecting thin parts
Released in PitStop 25.11 on November 4 2025
See release notes
Checking for thin parts is no longer limited to strokes and filled rectangles. From now on, you can also detect small shapes and areas, helping you catch potential print issues early and achieve high-quality results.
Adding multiline text
Released in PitStop 25.07 on July 15, 2025
See release notes
It's now possible to add text spread over multiple lines to a PDF, thanks to the improved 'Add object - Text' Action, which now supports multiline input. Additionally, multiline text can now also be used in variables, as explained in the video.
Optimizing cut and crease lines
Released in PitStop 25.07 on July 15, 2025
See release notes
The Remove concealed segments from line art Action allows PitStop users to detect and delete duplicate lines, which is a critical process for digital cutting and die-cutting preparation.
Copy-pasting attributes
Released in PitStop 25.07 on July 15, 2025
See release notes
Pitstop 25.07 introduces a powerful new capability to copy and paste attributes between objects’ selections in an Action List, providing even greater flexibility when modifying PDF objects’ properties. This enhancement allows our users to change selections’ attributes like a fill colour or a used font for a text, using any reference object.
Resource syncing in PitStop Server
Released in PitStop 25.03 on March 25, 2025
See release notes
25.03 also brings resource syncing for PitStop Server subscribers, making it easy to share resources between PitStop Pro and PitStop Server instances. This means that any changes to Action Lists or Preflight Profiles are propagated across an organization, ensuring uniformity across the print production process.

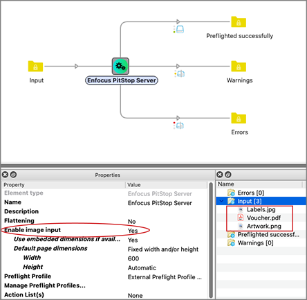
Image input
Released in PitStop 24.11 on November 5, 2024
See release notes
PitStop Server CLI and the PitStop Server configurator can now process PNG and JPEG files directly, without the need for conversion to PDF. This streamlines the workflow for customers who frequently handle these image formats.
Export to TIFF
Released in PitStop 24.07 on July 2, 2024
See release notes
PitStop Server users now have the ability to export images directly to TIFF format, eliminating the need for external conversion tools and streamlining workflows. Color spaces and ICC profiles are fully supported, and the PitStop Server CLI can also be used to generate TIFF files.

Convert fill to stroke
Released in PitStop 24.03 on March 25, 2024
See release notes
A typical pain point in cutting is when the cut lines are converted into a shape and are no longer usable as cut lines in production. PitStop's new, patent-pending, "Fill to Stroke" feature solves this challenge, by reverting the incorrectly converted shape to its original cut path.
Simplify path
Released in PitStop 24.03 on March 25, 2024
See release notes
PDF renderers, RIP engines and cutting devices often struggle with line art objects that consist of a large number of nodes. Thanks to the new 'Simplify line art' Action in PitStop 24.03 you can reduce the number of nodes without changing the visual appearance of the path.
Bookmark improvements
Released in PitStop 24.03 on March 25, 2024
See release notes
Bookmarks are convenient for browsing through a file along many other usages. Thanks to PitStop 24.03, you can now use bookmarks' locations to target pages and run additional processes on the selected pages. You can also add your own bookmarks and remove existing bookmarks when needed.
FastLane
Released in PitStop 2023 on April 6, 2023
See release notes
FastLane is a command-line tool in PitStop Server that scans a PDF file to supply basic file information – such as page count, fonts, document properties and many more - when it first enters the workflow. This makes onboarding new projects more intuitive and – most importantly for today’s print industry – much quicker, as it can instantly detect whether further prepress attention is necessary.
JSON Reports
Released in PitStop 2023 on April 6, 2023
See release notes
PitStop 2023 brings with it JSON reports, making preflight reports faster to process than XML reports. It also enables easy integration of preflight reports into automated workflows to streamline the validation process even further.
Looking for all PitStop Server updates?
Check out the PitStop Server release notes.